打印机怎么连接电脑
打印机是现在办公时必不可少的设备,只有把打印机连接到电脑上那么才可以进行打印,不管是网络打印机还是本地打印机,下面小编以win10电脑为例,分享下Win10打印机连接安装图文教程,包括打印机的连接、驱动安装等,有需要的朋友们可以学习一下。步骤一:打印机连接到电脑1、如果是本地打印机只需要使用USB打印线连接到电脑即可

Windows10打印机
2、如果是网络打印机,那么一般只需要连接网线即可

Windows10选择
步骤二:打印机的安装方法1:通过官方提供的安装包(自动安装驱动和软件)这个比较简单,这里小编不多做介绍了。方法2:手动安装Win10打印机
1、打开Windows设置,从开始菜单,设置来打开。

Windows10点击
2、如下图,点击“设备”项并点击(此项包含了蓝牙,打印机,鼠标的设置);

Windows10如果是
3、选择蓝牙和其它设备后,在右侧点击设备和打印机(进入老的打印机安装界面,以后可能会没掉)

Windows10安装
5、在设备和打印机窗口中点击“添加打印机”;

4、默认会自动搜索已连接打印机,若长时间未找到,可选“我所需的打印机未列出”;

5、出现以下界面之后,我们点击通过手动设置添加本地和网络打印机,然后下一步

6、下拉框来选择选择USB001端口(若使用的是USB接口的打印机,请先连接并开机,通常选择USB00x数字较大的端口,具体根据实际情况选择);

7、如果是网络打印机,那么选择使用TCP/IP地址或主机名添加打印机,并点下一步

3、输入打印机的IP地址或名称

4、检测TCP/IP端口

5、接下来要安装驱动,左边选择打印机厂商右边选择相应的型号,若没有可点击从磁盘安装;

6、点击浏览,并选择驱动程序所在目录的inf文件后点打开(查找.inf文件的方法请看文章前面的准备工作)(这一步需要自己先准备好打印机驱动并解压出来)

7、点击确定

8、选择相应的型号后,点下一步

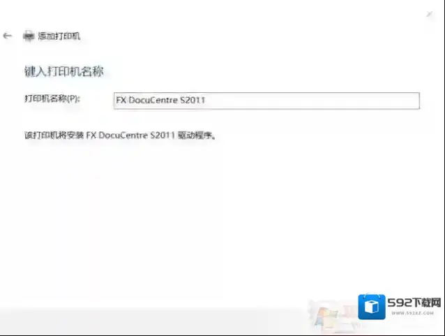
9、确认打印机的名称,默认就是打印机的型号;

10、安装的过程中可能会出现“Windows 安全警告 您想安装这个设备软件吗?”,这里直接点“安装”
11、安装完成后问你是否需要共享这台打印机,这里我们可以选不共享,并点下一步
12、完成安装,若需要测试,可点击“打印测试页”按钮;

以上就完成了Win10电脑连接并安装打印机的过程,手动安装的话适应性比较广,网络打印机现在是办公室的主流,所以各位有必要学习一下。
Win10 21H2发布,是停留在Win10还是升级Win11?

Windows10版本
目前微软已经推出Windows 11,多数用户都在关注新系统因此可能忘记Windows 10系统还有个新版本要发布。
这就是Windows 10 21H2版,不出意外的话此版本是Windows 10 最后更新,接下来只有安全更新没有新功能。
当然如你所知此版本说是功能更新但其实基本没有新功能 , 从Windows 10 v2004版后就已经没有大型功能更新。
但对于不兼容的设备以及不想升级Windows 11的用户,此版本仍然是值得关注的毕竟是最后的更新以后就没了。
肯定有很多用户正在考虑这个次要更新是否值得升级,或者说与Windows 11正式版对比是否值得作为日常使用。
21H2本质上就是个启用包,即微软提供的新功能在21H1里已经存在 ,当21H2发布后再将系统的已有功能激活。
新功能方面此版本对企业打印服务进行部分优化,除此之外没有任何新功能因此从功能角度来说升级无太大意义。
但如果你追求稳定性的话确实可以继续使用Windows 10而不是升级Windows 11 , 例如商务人士和游戏玩家等。
最后需要提下的是 21H2 作为最后更新支持周期较长,因此如果准备长期使用Windows 10的话那还是要升级的。就一般用户来说,如果你想体验新系统那么就升级Win11,不然的话使用Win10甚至是Win7系统都没有任何区别!
相关推荐
592下载网